随着机器人技术的飞速发展与仿生学理念的深度融合,高自由度仿生人形机器人已成为前沿科技的核心载体。其关节驱动系统作为运动执行与控制的关键,直接决定了整机的动态响应、运动精度、功耗密度及长期可靠性。

功率MOSFET作为电机驱动与电源管理的核心开关器件,其选型质量直接影响关节力矩输出、效率、热积累及系统集成度。本文针对仿生人形机器人31自由度关节的多类型、高动态及高可靠要求,以场景化、系统化为设计导向,提出一套完整、可落地的功率MOSFET选型与设计实施方案。

一、选型总体原则:动态响应与密度平衡设计
功率MOSFET的选型不应仅追求单一参数的优越性,而应在快速开关能力、导通损耗、封装尺寸及抗冲击可靠性之间取得平衡,使其与关节伺服系统的苛刻需求精准匹配。
1. 电压与电流动态裕量设计依据关节电机驱动电压(常见12V, 24V, 48V)及反电动势,选择耐压值留有 ≥50%~100% 裕量的MOSFET,以应对PWM尖峰、急停反冲及总线波动。同时,根据关节堵转或峰值扭矩电流,确保电流规格具有充足瞬态余量,通常建议连续工作电流不超过器件标称值的 50%~60%。
2. 低损耗与高开关频率优先损耗直接影响关节温升与续航。低导通电阻 (R_{ds(on)}) 对降低持续扭矩下的传导损耗至关重要;低栅极电荷 (Q_g) 及低寄生电容有助于实现更高PWM频率(如50-100kHz),提升电流环带宽,改善动态响应并降低可闻噪声。
3. 微型封装与热密度管理关节空间极度受限,需优先采用热性能优异的微型封装(如SOT23, SC75, DFN)。需通过PCB铜箔散热、导热过孔及结构散热进行协同热管理,防止局部过热。
4. 可靠性与抗冲击性机器人关节负载变化剧烈,常伴有振动与冲击。选型时应注重器件的坚固性、工作结温范围、抗静电能力(ESD)及在频繁启停、堵转下的参数稳定性。
二、分场景MOSFET选型策略
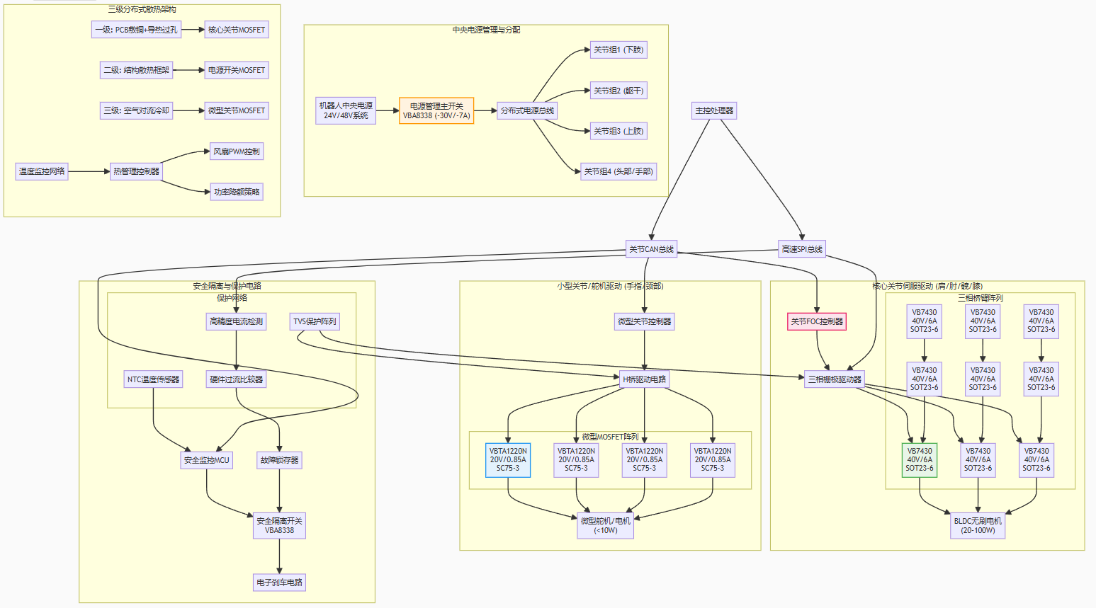
仿生人形机器人31自由度驱动主要可分为三类:核心关节伺服驱动、小型关节/舵机驱动、电源与安全隔离开关。各类负载特性不同,需针对性选型。

场景一:核心关节伺服驱动(肩、肘、髋、膝等大扭矩关节,功率20W-100W)
此类关节要求高扭矩密度、高动态响应及高可靠性,常采用三相BLDC或FOC控制。
推荐型号:VB7430 (Single-N, 40V, 6A, SOT23-6)
参数优势:
采用Trench工艺,R_{ds(on)}低至25mΩ (@10V),传导损耗低。
40V耐压适合24V总线系统,留有充足裕量。
SOT23-6封装极小,热阻可控,支持多管并联以扩展电流能力。
场景价值:
低R_{ds(on)}与适中电流能力,适合作为中小功率关节三相桥的下管,实现高效率FOC驱动。
微型封装支持驱动板高度集成,贴近关节电机布置,减少寄生电感,提升控制带宽。
设计注意:
需搭配高速栅极驱动IC,优化开关轨迹。
多管并联时需注意均流与布局对称性,并利用大面积铜箔散热。

场景二:小型关节/舵机驱动(手部指关节、颈部等小扭矩关节,功率<10W)
此类关节空间极其有限,强调微型化、低功耗及直接MCU驱动能力。
推荐型号:VBTA1220N (Single-N, 20V, 0.85A, SC75-3)
参数优势:
超低栅极阈值电压(Vth 0.5-1.5V),可直接由1.8V/3.3V MCU GPIO驱动,无需电平转换。
SC75-3是目前最微型封装之一,极大节省空间。
R_{ds(on)}在2.5V驱动下仅390mΩ,满足低电压逻辑电平驱动需求。
场景价值:
可直接用于微型舵机或小型直流电机的H桥下管开关控制,实现手指灵巧动作。
极低的驱动电压需求,简化电路,降低系统功耗与成本。
设计注意:
需严格限制峰值电流,避免超过器件绝对最大额定值。
布局时需利用所有可用铜箔为其散热。

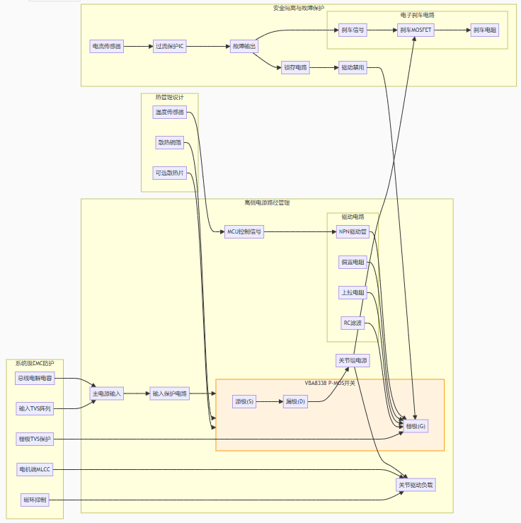
场景三:电源路径管理与安全隔离开关(系统上下电、关节组隔离、刹车电路)
需要高侧开关控制、低功耗待机及故障快速隔离,涉及PMOS应用。
推荐型号:VBA8338 (Single-P, -30V, -7A, MSOP8)
参数优势:
P沟道,R_{ds(on)}极低(18mΩ @10V),适合作为电源路径主开关,压降损耗小。
7A连续电流能力强,可管理多个关节模块的供电通断。
MSOP8封装在提供较好散热能力的同时保持较小占位。
场景价值:
可用于关节模块的智能上电管理,非活动关节组可断电以节能。
作为高侧开关,可在故障(如过流、卡死)时快速切断局部电源,实现安全隔离。
设计注意:
P-MOS需配合NPN或小N-MOS进行电平转换驱动。
电源路径需配置电流检测与TVS保护,确保安全关断。
三、系统设计关键实施要点
1. 驱动电路优化
核心关节MOSFET(如VB7430):必须使用高速驱动IC(峰值驱动电流>2A),以应对高开关频率需求,减少开关损耗。重点优化栅极回路布局,减少寄生电感。
微型关节MOSFET(如VBTA1220N):MCU直驱时,栅极串接小电阻(如22Ω),并尽可能缩短走线长度,防止振荡。
电源开关MOSFET(如VBA8338):驱动电路需稳定可靠,添加栅极上拉电阻确保默认关断,并可加入RC滤波增强抗干扰。
2. 热管理设计
分布式散热策略:
核心关节驱动MOSFET依靠PCB内部铜层及导热过孔将热量传导至主板散热器或框架。
微型关节MOSFET依赖局部敷铜和空气对流,需保证机器人在运动时有气流经过。
电源开关MOSFET根据电流大小,可能需附加小型散热片。
动态热监控:在关键关节驱动部位集成温度传感器,实现过温降额或保护。
3. EMC与可靠性提升
高频噪声抑制:
在电机驱动桥臂的MOSFET漏-源极并联小容量MLCC(如10nF),吸收高频噪声。
电机线缆上套用磁环,抑制共模辐射。
系统级防护:
所有MOSFET栅极配置TVS管,防护ESD及电压耦合干扰。
总线输入端设置大容量电解电容与TVS管,吸收再生能量与浪涌。
实施硬件过流比较器,实现微秒级故障关断,保护MOSFET与电机。
四、方案价值与扩展建议
核心价值
1. 高动态响应实现:通过低Qg、微型封装MOSFET与高速驱动结合,提升PWM频率与电流环响应速度,使关节运动更迅捷、平滑。
2. 高功率密度集成:微型封装器件支持驱动板极度小型化,可嵌入关节内部,实现机电一体化设计。
3. 高可靠安全运行:分级电源管理与快速硬件保护机制,确保关节在复杂动态负载下的可靠性与系统安全。
优化与调整建议
功率扩展:对于更大扭矩的关节(>100W),可选用DFN或PowerFLAT封装的更高电流MOSFET(如40V/20A级别),或采用多颗VB7430并联。
集成化升级:对于高度集成的关节模块,可考虑采用集成驱动与保护功能的半桥或全桥驱动IC。
耐压升级:在采用48V总线或存在更高电压反冲的系统中,可选用VB1630(60V, 4.5A)等更高耐压器件。
双路应用:对于需要紧凑型H桥的场合,可评估采用VB5610N(Dual-N+P)这类互补对管,进一步节省空间。
功率MOSFET的选型是仿生人形机器人关节驱动系统设计的核心环节。本文提出的场景化选型与系统化设计方法,旨在实现动态性能、功率密度、效率与可靠性的最佳平衡。随着机器人向更高效、更灵巧方向发展,未来可进一步探索SiC或GaN等宽禁带器件在超高开关频率与效率场景的应用,为下一代仿生机器人的极致性能突破提供硬件支撑。在机器人技术蓬勃发展的今天,精密的硬件设计是赋予机器生命般运动能力的物理基石。
| 商品编号 | 厂家型号 | 规格 | 品牌名称 | 类目 |
| C416339 | VBTA1220N | SC-75-3 | VBsemi(微碧半导体) | 场效应管(MOSFET) |
| C52722989 | VBA8338 | MSOP8 | 场效应管(MOSFET) | |
| C42412660 | VB5610N | TSOP-6 | 场效应管(MOSFET) |




